Grundriss mit Garten
Heizung und Solar im Überblick
Übersicht E1
Unterverteilung EG
Schaltplan Beispiel für COMEXIO
COMEXIO OS - Einfache Bedienung mit iPad und iPhone
COMEXIO Topologie
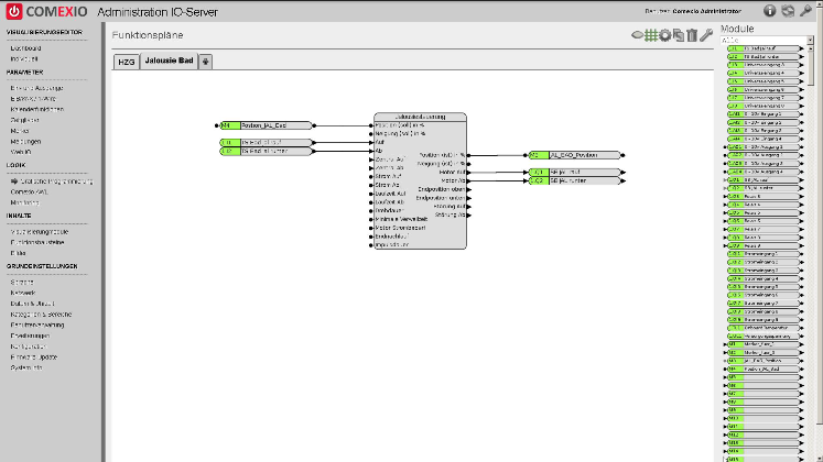
COMEXIO Programmierung
Homeautomation-COMEXIO
http://www.holzheiser.de/images/GH-ImageShow/Homeautomation-COMEXIO/Uebersicht EG.png
http://www.holzheiser.de/images/GH-ImageShow/Homeautomation-COMEXIO/Heizung.png
http://www.holzheiser.de/images/GH-ImageShow/Homeautomation-COMEXIO/Uebersicht E1.png
http://www.holzheiser.de/images/GH-ImageShow/Homeautomation-COMEXIO/Unterverteilung EG.png
http://www.holzheiser.de/images/GH-ImageShow/Homeautomation-COMEXIO/Schaltplan Beispiel fuer COMEXIO.png
http://www.holzheiser.de/images/GH-ImageShow/Homeautomation-COMEXIO/COMEXIO - Einfache Bedienung mit iPad und iPhone.png
http://www.holzheiser.de/images/GH-ImageShow/Homeautomation-COMEXIO/Topologie_Comexio_2015_03_15.png
http://www.holzheiser.de/images/GH-ImageShow/Homeautomation-COMEXIO/COMEXIO-Programmierung.png
Planungsunterstützung und Homeautomation seit 2004.
Bei mir bekommen Sie eine Vorstellung davon, was möglich ist ...
Nehmen Sie sich kurz Zeit und Sie erfahren, wie .....
Planung von A bis Z
Regelung, Dokumentation, Grafik, Programmierung, ...
weiter...
LOXONE Zertifizierung
weiter
COMEXIO Partner